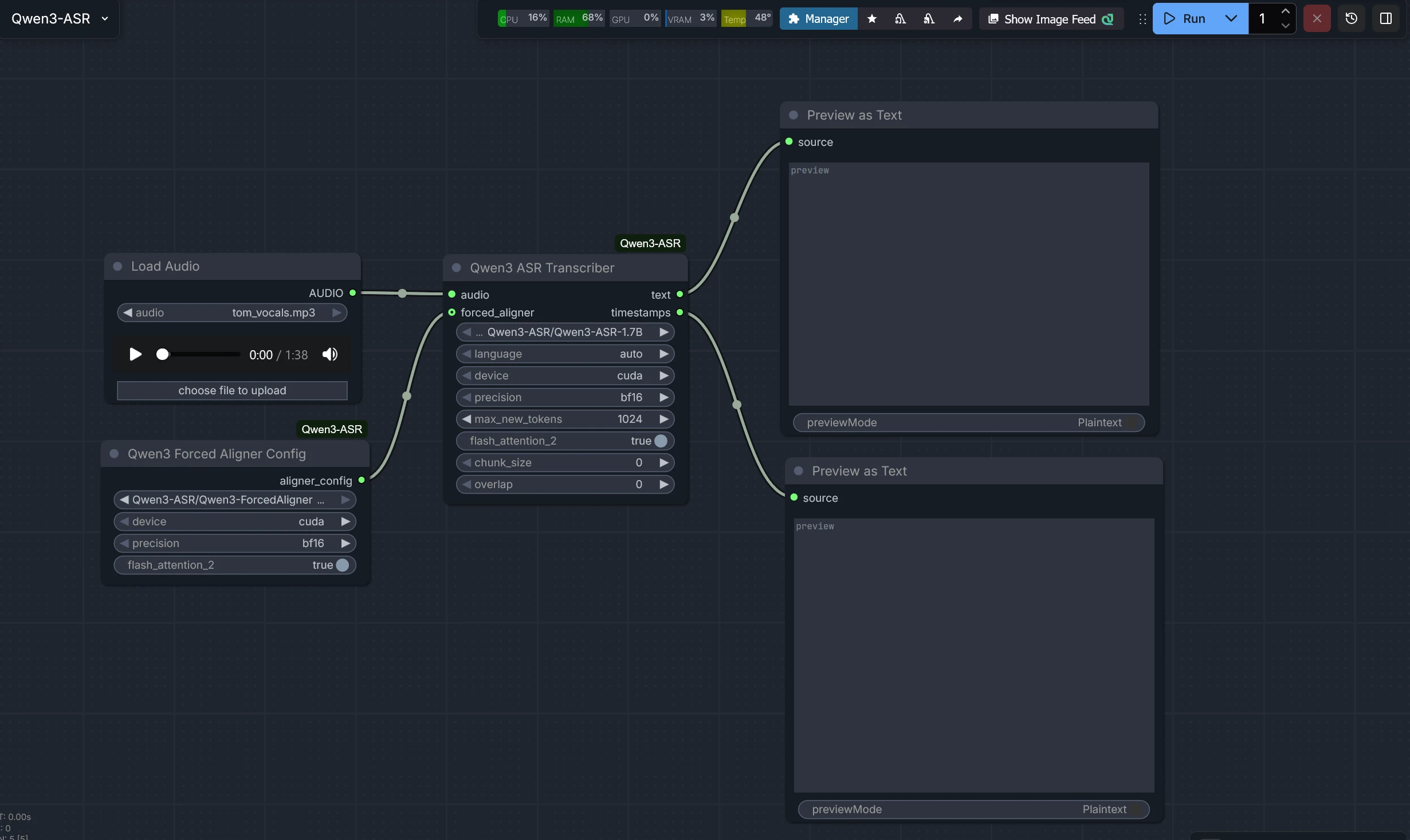
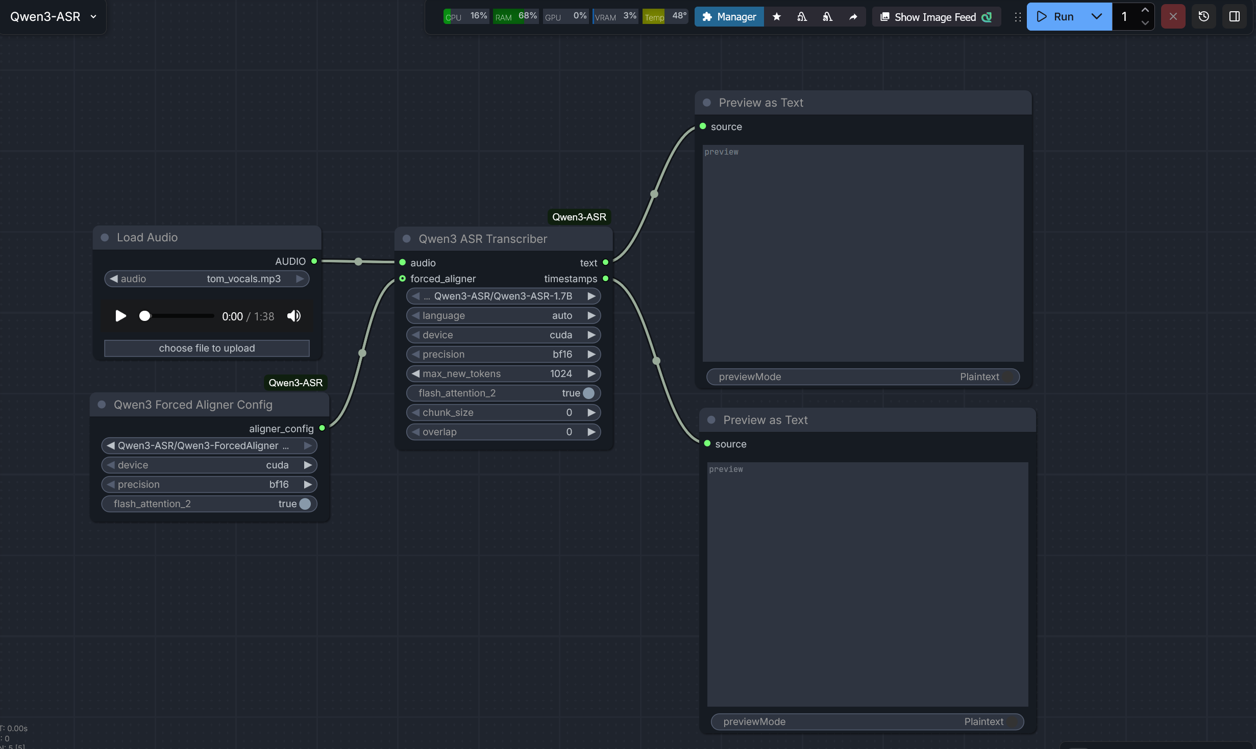
ComfyUI Qwen3 ASR
ComfyUI nodes for Qwen3-ASR (0.6B/1.7B) and ForcedAligner. Supports high-accuracy ASR and language identification for 52 languages/dialects, including 22 Chinese dialects and various English accents. Features word-level timestamps, long audio transcription, and VRAM-optimized inference.

https://github.com/kaushiknishchay/ComfyUI-Qwen3-ASR
Comfy UI Audio Waveform Visualiser
A suite of custom nodes for ComfyUI designed to generate high-quality audio waveform visualizations. Whether you need a real-time preview on your node or a high-fidelity image for video synthesis, this package provides multiple ways to see your sound.

https://github.com/kaushiknishchay/ComfyUI-Audio-Waveform-Visualizer
YouTube Thumbnail Preview
Code
https://github.com/kaushiknishchay/youtube-thumbnail-preview/
Preview

https://nkaushik.in/youtube-thumbnail-preview/
Simple Password Generator
Code
https://github.com/kaushiknishchay/simple-password-generator